Опубликован: 17.12.2013 | Доступ: свободный | Студентов: 5755 / 3753 | Длительность: 09:16:00
Авторские права: UNESCO, 2013; НОУ "ИНТУИТ" (задания), 2013
Специальности: Преподаватель
Лекция 3:

Создание электронных учебных материалов

Аннотация: Во второй части настоящего курса электронный образовательный ресурс рассматривается как элемент в структуре учебно-методического обеспечения учебного процесса. Поэтому в дальнейшем подробно рассмотрены вопросы организации учебно-методического обеспечения и место конкретного ЭОР в такой структуре. Особое внимание уделяется принципам создания электронных образовательных ресурсов, обеспечивающих изучение теоретического материала дисциплины и получение обучающимися практических навыков и поддержку их самостоятельной работы. Отдельная тема посвящена функциям компьютерных тестов, которыми оснащается ЭОР, и даются рекомендации по их разработке для конкретного ресурса.

2.1. Состав электронного учебно-методического обеспечения образовательной программы

В настоящее время подготовка учебно-методического обеспечения (УМО) в электронном виде является одним из основных видов учебно-методической работы преподавательского состава. Комплект УМО может охватывать образовательную программу в целом, отдельную дисциплину или раздел дисциплины, например, цикл лабораторных работ. В состав комплекта УМО могут входить различные ресурсы (программы, планы, методические указания, учебники или конспекты лекций и т.д.), образуя строгую иерархию, где одни ресурсы в совокупности формируют ресурсы более высокого уровня. Все ресурсы УМО должны быть структурированы и определены связи между различными компонентами в виде инфологической модели. Необходимо подчеркнуть, что каждый электронный ресурс (составной или нет) представляет собой самостоятельный ЭОР, обладающий всеми свойствами ЭОР, изученными в разделе 1.

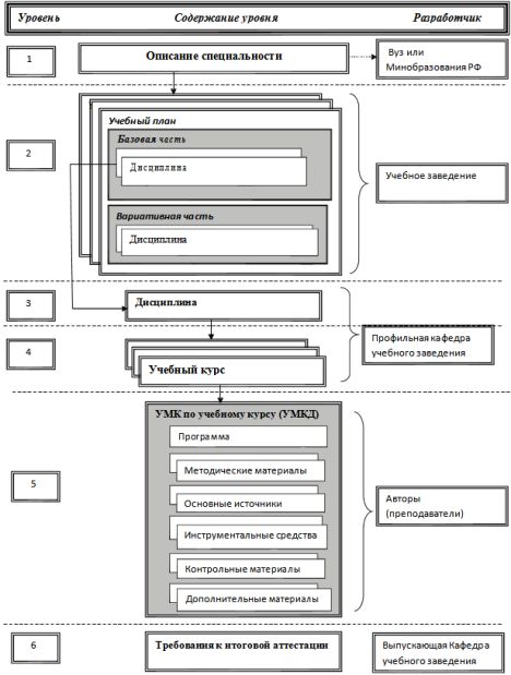
Организацию УМО образовательной программы (ОП) удобно рассмотреть на примере комплекта УМО по направлениям подготовки специалистов в вузе, Такой комплект часто называют учебно-методический комплект (УМК) по специальности. Соответствующая инфологическая модель представлена на рис. 2.1. На верхнем уровне данной модели находится перечень специальностей и направлений подготовки. В РФ данный перечень определяется государственным образовательным стандартом (ГОС). Каждая специальность отображается в учебный план, состоящий из обязательных дисциплин (базовая часть) и дисциплин, вводимых в учебный план конкретным вузом (вариативная часть). К последней части относятся также и дисциплины по выбору студента. На этом уровне происходит разработка учебных планов с учетом специфики конкретных учебных заведений.

Изучение конкретных дисциплин учебного плана каждое учебное заведение ведет по своим методикам, опираясь на свою материально-техническую базу и профессорско- преподавательский состав. Поэтому, изучение даже одноименных дисциплин базовой части учебного плана в различных заведениях ведется по-разному.

Конкретизация методики обучения по отдельной дисциплине проводится на уровне программы учебного курса, где определяется объем и последовательность изучения теоретического материала, количество и вид семинарских, лабораторных и практических работ, объем и периодичность контрольных мероприятий и т.д. В конечном итоге, тот или иной вариант изучения дисциплины определяется объемом изучаемого материала, методикой и глубиной его освоения, а также степенью его универсальности. В программе учебного курса определяется совокупность ресурсов, обеспечивающих получение знаний и навыков на заданном уровне освоения данной дисциплины. Программа по конкретному учебному курсу в совокупности с заданными в ней ресурсами образует УМК по конкретной дисциплине.

Таким образом, на уровне программы учебного курса определяются текстовые и мультимедиа образовательные ресурсы, содержащие собственно знания, подлежащие изучению. На рис. 2.1 видно, что при организации изучения какой-то дисциплины только одним учебным курсом уровни 3 и 4 практически превращаются в один. Однако, строго говоря, данный случай является частным, хотя и часто встречающимся на практике. Именно поэтому термины "учебный курс" и "дисциплина" часто воспринимаются как синонимы.

Формирование УМК по дисциплине на практике ведется на основе ресурсов уровня 5, которые в этом контексте можно назвать первичными образовательными ресурсами, поскольку они не включают в свой состав другие, оформленные в виде пакета SCORM, образовательные ресурсы. Ресурсы остальных уровней представляют собой составные ЭОР, включающие в свой состав ЭОР более низкого уровня. Исключением является уровень 6, представляющий собой самостоятельный первичный ресурс и входящий в УМК по ОП.

Учебно-методическое обеспечение, позволяющее обучающимся эффективно работать по всем видам занятий в соответствии с учебным планом образовательной программы, представляет собой совокупность учебно-методических материалов на различных видах носителей, содержащих учебные материалы для каждой дисциплины в соответствии с профессиональной образовательной программой.

Рассмотренная выше инфологическая модель может быть с успехом использована при разработке УМК по ОП среднего образования, поскольку в ее основе также лежит учебный план (в европейских странах называется – учебная программа) среднего (полного) общего образования. Аналогично рассмотренной модели, основная образовательная программа среднего (полного) общего образования содержит обязательную (базовую в терминологии модели) и формируемую участниками образовательного процесса (в модели – вариативную) части. Соотношение между этими частями в РФ установлено на уровне 40 и 60 процентов соответственно.

Отличительной особенностью среднего образования является акцентирование внимания на воспитании обучающихся и методики преподавания дисциплин. Однако для данного курса важнее принципы формирования ЭОР и УМК на их основе, которые инвариантны к контекстному наполнению конкретной ОП или ЭОР.

Татьяна Разинькова
Татьяна Разинькова
Михаил Печерица
Михаил Печерица

Здравствуйте! Я бы поучился ПЛАТНО на данном курсе "Основы создания электронных учебных материалов". Как мне это сделать, и что дает такое обучение в плане возможностей самостоятельного создания электронных учебных материалов?